UI components for Forge Object Store are now available as part of our Early Access Program (EAP). These components can also be used for remote object store back-ends. To start testing, sign up here.
By signing up for this Early Access Program (“EAP”), you acknowledge that use of the Forge Object Store UI Components is governed by the Atlassian Developer Terms. The Forge Object Store UI Components are considered “Early Access Materials”, as set forth in Section 10 of the Atlassian Developer Terms and is subject to applicable terms, conditions, and disclaimers.
For more details, see Forge EAP, Preview, and GA.
This is supported in Bitbucket, Confluence, Jira, and Jira Service Management modules during EAP.
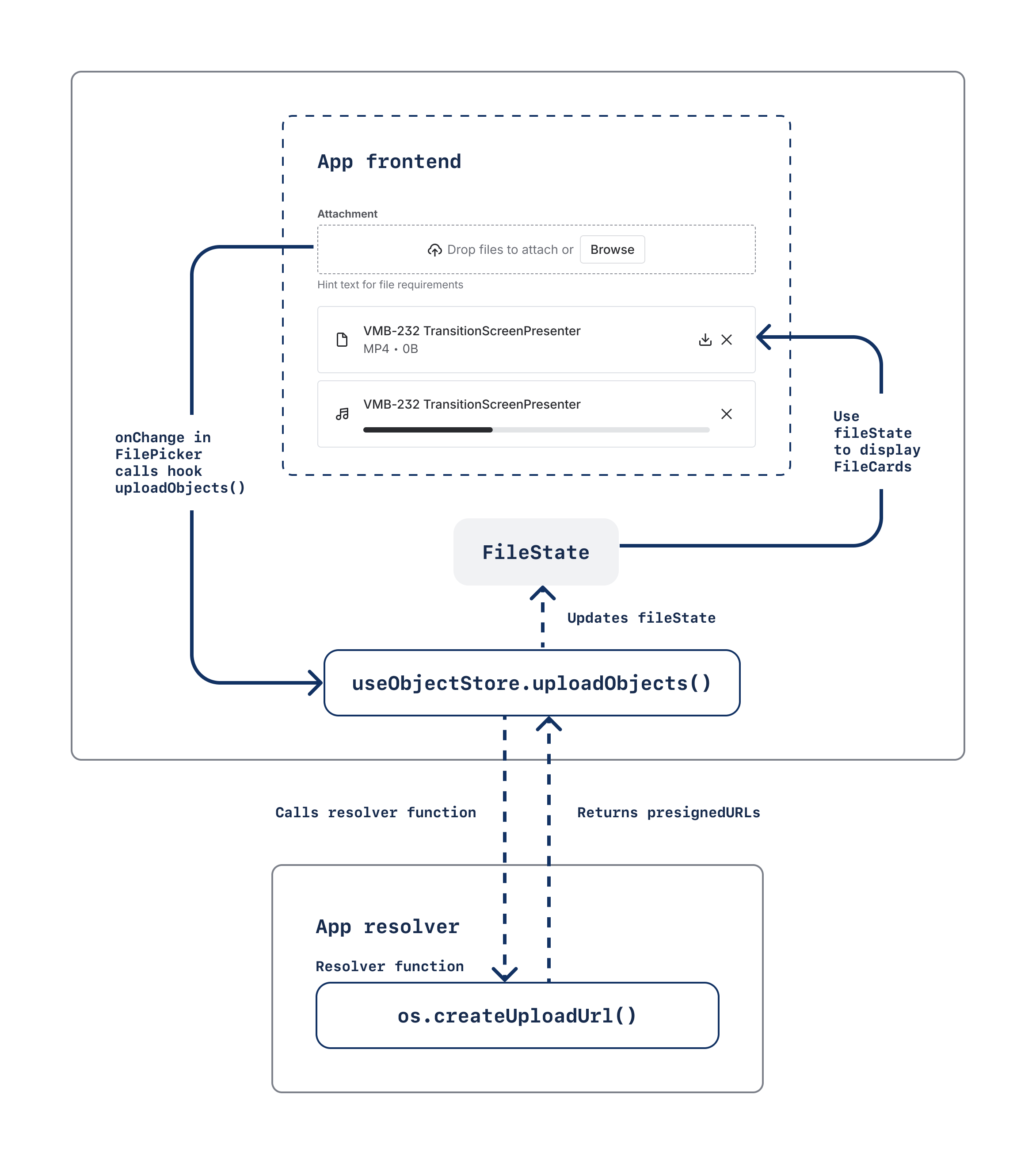
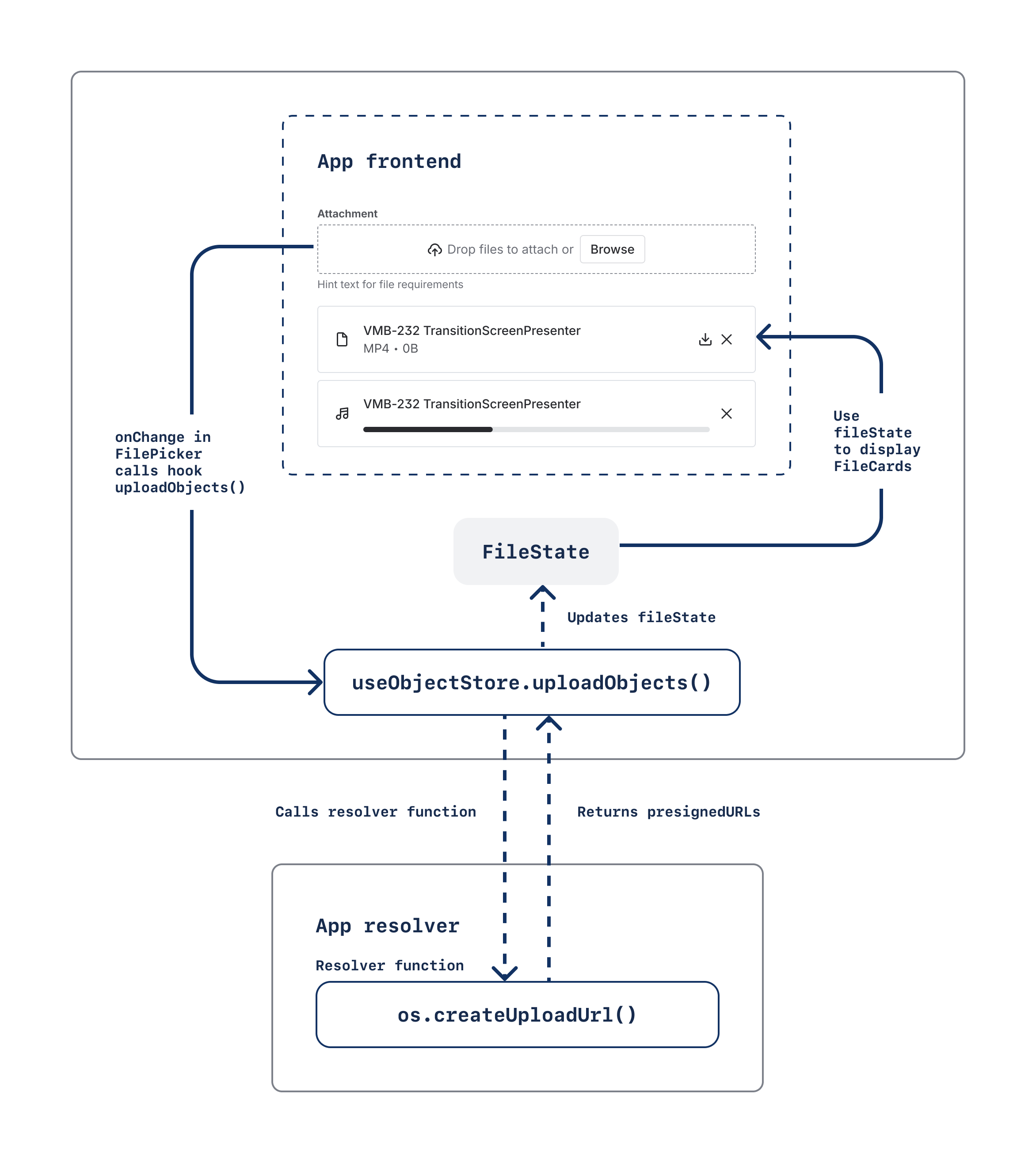
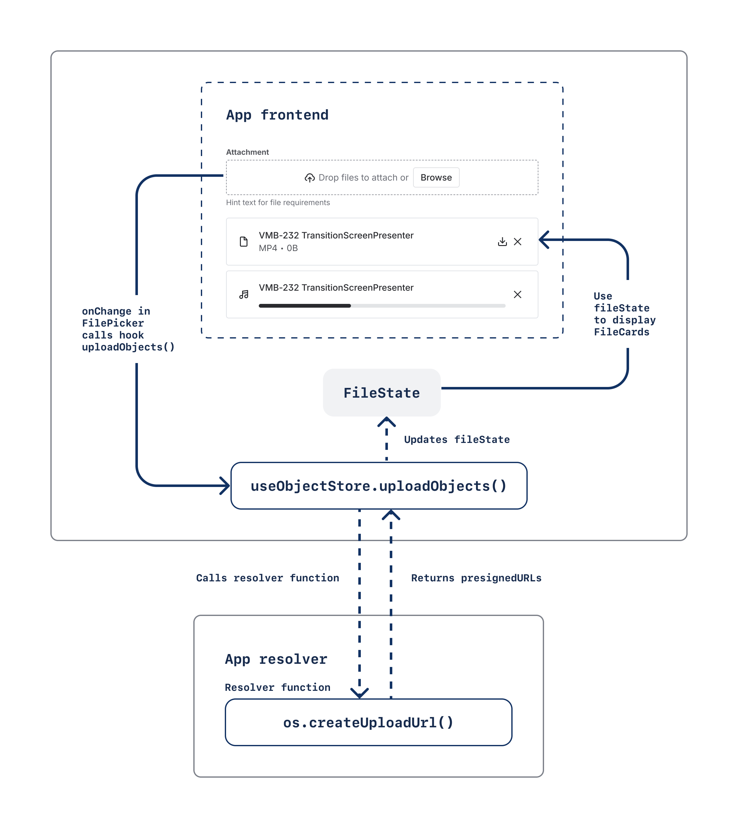
The useObjectStore hook lets you perform file management operations and track the state of each objects. This hook provides a way for your
app's frontend to interact with the Forge Object Store through the the
objectStore bridge API.
The following diagram shows how the hook integrates the backend resolver with the File picker and File card:

Example app
We published a sample app to demonstrate the basics of implementing object storage features in a Forge app. This sample app uses the Forge Object Store as its backend and available Forge UI components for its frontend. Refer to the app's README for additional guidance on exploring and testing the code.
Make sure you have the following:
^12.8.0). To update your CLI version, run npm install -g @forge/cli@latest
on the command line.^11.7.0). To update your version, navigate to the app's top-level
directory, and run npm install @forge/react@latest --save on the command line.To add the useObjectStore hook to your app:
1 2import { useObjectStore } from "@forge/react";
The following example shows a file manager app using useObjectStore:
1 2import React from 'react'; import ForgeReconciler, { Heading, Stack, FilePicker, FileCard, useObjectStore } from '@forge/react'; const FileManager = () => { const { objectStates, uploadObjects, deleteObjects, downloadObjects } = useObjectStore(); const handleFileChange = async (files) => { const base64Objects = files.map(file => ({ data: file.data, mimeType: file.type })); try { await uploadObjects({ functionKey: 'generateUploadUrls', objects: base64Objects }); } catch (error) { // Handle error } }; const handleDownload = async (key: string) => { try { const results = await downloadObjects({ functionKey: 'generateDownloadUrls', keys: [key] }); const result = results[0]; if (result?.success && result?.blob) { return result.blob; } } catch (error) { // Handle error } }; const handleDelete = async (key: string) => { try { await deleteObjects({ functionKey: 'deleteObject', keys: [key] }); } catch (error) { // Handle error } }; return ( <Stack> <Heading as='h3'>File Manager</Heading> <FilePicker onChange={handleFileChange} label="Upload Files" description="Select files to upload to object store" /> <Stack> {objectStates.map((object) => { const fileName = object.key.split('/').pop() || object.key; return ( <FileCard key={object.key} fileName={fileName} fileSize={object.objectSize} fileType={object.objectType} isUploading={object.isUploading} error={object.error} onDownload={object.success && !object.isUploading ? () => handleDownload(object.key) : undefined} onDelete={object.success && !object.isUploading ? () => handleDelete(object.key) : undefined} /> ); })} </Stack> </Stack> ); }; ForgeReconciler.render( <React.StrictMode> <FileManager /> </React.StrictMode> );
1 2function useObjectStore(props?: UseObjectStoreProps): { objectStates: ObjectState[]; getObjectMetadata: (key: string) => ObjectState | null; uploadObjects: (params: UploadParams) => Promise<void>; deleteObjects: (params: DeleteParams) => Promise<void>; downloadObjects: (params: DownloadParams) => Promise<DownloadResult[]>; } interface UseObjectStoreProps { defaultValues?: ObjectState[]; } interface ObjectState { /** The unique identifier for the object (required) */ key: string; /** Whether the last operation on this object was successful */ success?: boolean; /** HTTP status code from the last operation */ status?: number; /** Error message if an operation failed */ error?: string; /** Whether the object is currently being uploaded */ isUploading?: boolean; /** Whether the object is currently being downloaded */ isDownloading?: boolean; /** Whether the object is currently being deleted */ isDeleting?: boolean; /** Type information about the object */ objectType?: string; /** Size of the object in bytes */ objectSize?: number; } interface UploadParams { functionKey: string; objects: Blob[] | Base64Object[]; } interface Base64Object { data: string; mimeType?: string; } interface DeleteParams { functionKey: string; keys: string[]; } interface DownloadParams { functionKey: string; keys: string[]; } interface UploadResult { success: boolean; key: string; status?: number; error?: string; } interface DownloadResult { success: boolean; key: string; blob?: Blob; status?: number; error?: string; }
ObjectState objects to initialize the hook with. These represent objects that already exist or have been previously uploaded.The hook returns an object with the following properties:
objectStates: An array of ObjectState objects representing all tracked objects. Each object includes:
getObjectMetadata: A function that retrieves metadata for a specific object by its key. Returns the ObjectState object if found, or null if not found.
uploadObjects: An async function that uploads objects to the object store. Takes UploadParams:
Blob objects or Base64Object objects to uploadThe function automatically tracks upload progress and updates the state for each object. Temporary keys are used during upload and replaced with actual keys upon successful completion. Upload results are available in the objectStates array, where each object contains the UploadResult information (success, key, status, error), objectType and objectSize.
deleteObjects: An async function that deletes objects from the object store. Takes DeleteParams:
The function updates the state to mark objects as being deleted, and removes them from the state upon successful deletion.
downloadObjects: An async function that downloads objects from the object store. Takes DownloadParams:
Returns a Promise that resolves to an array of DownloadResult objects, each containing the download result for the corresponding key. The function updates the objectState for each object by setting isDownloading to true during the download, and false when complete. If a download fails, error is also set. Note that success and other fields are not updated for download operations.
Rate this page: