This guide is intended for developers seeking to integrate AI agents running on external infrastructure (referred to in this guide as Remote Agents) into Jira. For patterns to enable Rovo agents running on Atlassian's AI agent platform to interact with external APIs or MCP servers, see the following:
This guide is intended for developers building deep integrations between Jira and a Remote Agent that resides outside of the Atlassian platform — e.g. GitHub Copilot, Cursor Agents, OpenAI Codex, or Anthropic Claude.
Remote agents can be assigned work items, @mentioned in comments, and chatted with via the Rovo Chat panel. Typically a remote agent works with the user who assigned them work, providing updates and completed work artifacts that the user reviews and approves before posting them to the work item.
After following this guide, you will have an agent that can:
The following terms describe key integration concepts used throughout this guide:
Remote Agent or Agent — The AI agent (hosted by you) that you are aiming to integrate with Jira.
Remote Service — The web application (also hosted by you) that is capable of sending and receiving requests to and from Jira Cloud and is capable of passing messages to your remote agent.
This guide assumes you are operating a typical multi-tenant SaaS-style web application, and is not suitable for "on-premise" web applications deployed behind customer firewalls.
Forge app — A middleware application built on Forge (Atlassian's cloud developer platform) that is used to register your agent with Atlassian, make it installable in Jira, and — optionally — distributable via the Atlassian Marketplace. This Forge app is built and maintained by you, but is deployed to Atlassian's platform.
Jira tenant or Jira site — Jira is a multi-tenant web application hosted on Atlassian infrastructure. Each tenant is accessible under a different base URL, typically ${customer-subdomain}.atlassian.net, though the domain and TLD may vary. If listing on the Atlassian Marketplace, your remote agent must be ready to handle installations and tasks from multiple Jira tenants.

Simplified integration architecture
We recommend completing the Jira "Hello World" Forge tutorial before beginning implementation.
This typically takes less than 60 minutes, and will get you set up with a free Atlassian cloud account and development Jira site, as well as the Forge developer toolchain and your first Jira app deployed into a development environment.
The remainder of this guide covers everything you need to know about extending your remote service to integrate with Jira. It is broken into four parts:
We recommend reading through the first three sections in order, referring to the technical appendices as necessary.
To integrate your remote agent with Jira, you will need to create and deploy a Forge app to act as middleware between Jira and the remote service you will use to invoke your agent. This app will contain several modules:
agentConnector module, with metadata describing your remote agentThe Forge Manifest Reference shows an example of how these are represented in a Forge manifest.
Agent installation has a number of discrete steps:
Always verify events sent as webhooks using JWKS before processing them. Failing to verify webhooks could allow malicious actors to spoof events.
After receiving and verifying an installation event, your remote service may optionally call the Jira REST API to retrieve additional information about the Jira tenant.
Your remote service then persists the Jira installation information in its data store. See Recommended schema for jiraInstallations table for recommended properties to store.

Your agent may also initiate a post-installation configuration flow that the administrator will be directed to after installing your agent. Most remote agents will need to implement this in order to map the customer's tenant in the remote service to their tenant in Jira. This flow is covered in the Agent configuration section below.
After configuration is complete, your agent is ready to handle tasks.
If you evolve your agent with new capabilities in the future that require additional scopes, you will also receive upgrade events as customers upgrade their installations to new versions that you have released.
Forge supports a preUninstall trigger module that fires when an uninstall action is initiated via the UI or CLI. You can use this to clean up any state your remote service holds for the Jira installation — for example, deleting the installation record from your jiraInstallations table.
The pre-uninstall invocation has a timeout of 55 seconds, during which the uninstallation process is paused. Your cleanup logic must complete within that window — once uninstallation completes, Jira API calls from the app may no longer work.
A note on the Agent2Agent protocol
Jira's Remote Agent task handling uses concepts from the A2A (Agent2Agent) protocol. If you're familiar with this protocol or have already implemented A2A it will speed up development of a Remote Agent. However you do not need a full A2A implementation in order to integrate a Remote Agent with Jira.
Once your remote agent has been installed, users can begin delegating tasks to it from Jira. Interactions between Jira and your agent happen via JSON-RPC. In a typical agent interaction, Jira will make two types of requests to your agent:
message requests, indicating either:
task requests, used to fetch updates from your agent about specific tasksSchemas and examples for these methods are provided in the JSON RPC Method Reference.
It is the agent's responsibility to keep track of tasks they have been asked to perform, and share the current state of these tasks when requested by Jira. If needed, your agent may also fetch additional context or work items using the Jira REST API, as described in Authenticating requests from your agent to the Jira REST API.
All message and task passing is handled by Jira invoking the remote agent over JSON RPC:
message whenever a user invokes your agenttask endpoint for updates to any task that is currently in an "active" status (submitted, working, input-required, auth-required, or unknown)There is currently no mechanism for the remote agent to "push" updates to Jira. We may implement support for SSE or push notifications in the future.
Conversations between users and agents (including any additional input from the user or status updates on tasks) are kept private to the user, and not automatically replicated on to the work item. Once a task is complete, the user has the option of sharing the outcome of the task via a comment on the work item.
During its lifecycle, a task will start in the submitted state and then transition through a number of states until it reaches a terminal state (rejected, completed, canceled, or failed).

The directional arrows on the diagram are important. Once a task has entered a terminal state — rejected, completed, canceled, or failed — it can not be restarted. Subsequent messages from the user for the same context should be handled by creating a new task. See the "single active task per context" rule for more details.
The supported task states are:
| State | Type | Description |
|---|---|---|
submitted | active | The task has been submitted and is awaiting execution. |
rejected | terminated | The task was rejected by the agent and was not started. |
working | active | The agent is actively working on the task. |
input-required | active | The task is paused and waiting for input from the user. |
auth-required | active | The agent requires the user to authenticate with a service in order to proceed with the task. |
completed | terminated | The task has been successfully completed. |
canceled | terminated | The task has been canceled by the user. |
failed | terminated | The task failed due to an error during execution. |
unknown | active* | The task is in an unknown or indeterminate state. This state is supported for compatibility with the A2A protocol but generally results in a poor user experience, so should be avoided where possible. Jira will initially continue to poll tasks in the unknown state, but will eventually assume that it has failed. |
The states above are based on the A2A specification.
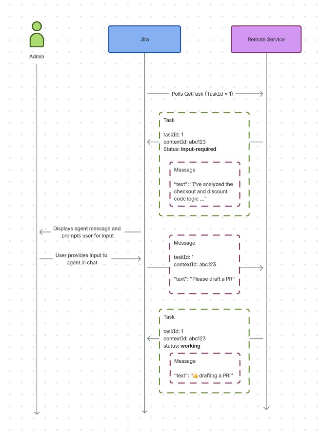
Jira will periodically poll the remote agent for updates on any task currently in an active state (except for input-required, which indicates the agent is waiting for user input). The agent must respond to these requests with a task object containing a state from the table above, and an explanatory message which will be displayed to the user in Jira.
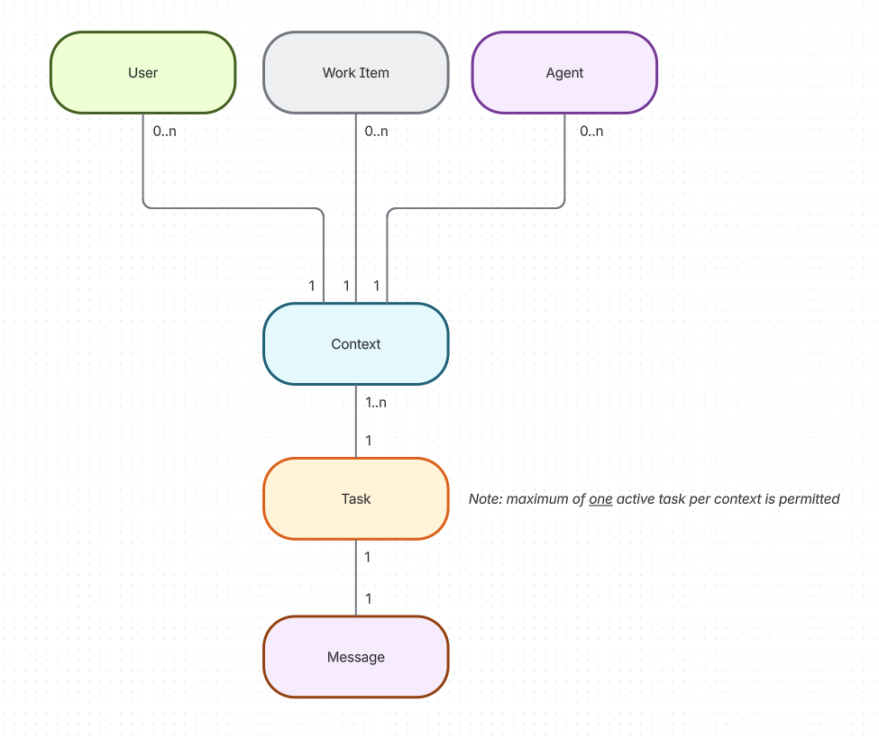
An agent "context" is a series of messages and tasks between user and agent, triggered by assigning or @mentioning the agent. Each context corresponds to a single Rovo "chat" session where users will provide follow-up context to the agent, and will typically map on to the concept of an agent "conversation" or "session" in the agent's own domain model.
There are a few rules that govern agent context and task lifecycle in Jira:
message without a contextId. It is the agent's responsibility to create and return a new contextId attached to the message and/or task objects sent in the response.contextId in any follow-up messages from the user providing more context on this task.contextId. Your agent should create a new contextId and task to represent this request, and continue working on them in parallel. If your agent has a concept of a "chat session", these should (ideally) be modeled as separate sessions relating to the same work item.message with the contextId corresponding to that chat. Your agent should update an existing active task or create a new task within the same context when this happens. See the "single active task per context" rule.
Cardinality of remote agent task-related objects.
Each agent can potentially have multiple contexts for the same user on the same work item. However, each context must have only a single active task at a time. Specifically:
task in an active status for a given context, and must only return a single task in response to a message. Returning multiple tasks in response to a message will result in undefined behaviour.message in relation to a task it is already working on, it should attempt to incorporate that message into the context it is using to process the task (if possible).
A context may have multiple tasks, but only the newest may be in an active state.
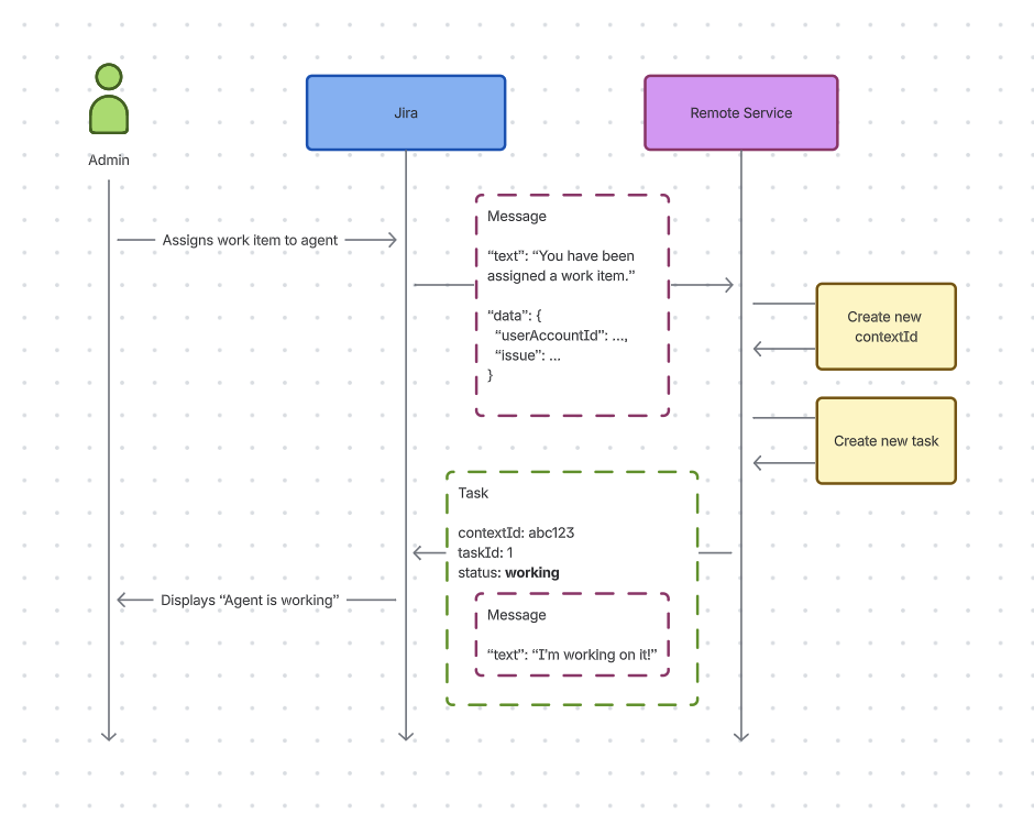
A typical assignment flow has up to four stages:
message being sent to the remote agent using the SendMessage method. The message contains a text part informing the agent that they have been assigned to a work item, and a data part containing context information about the work item. Your agent must immediately create a new task in response, and a new contextId to associate with it.status of the task, including an explanatory message that will be displayed to the user. If your agent needs more information, it can enter the input-required state with a message prompting the user to provide more context via chat.task object in the completed state on the next poll from Jira, with an accompanying message object describing the outcome of the task. This message will then be presented to the user, with the option to draft a comment sharing the outcome of the task on the work item.message object to the agent with no contextId. The agent must create and return a new task in a new context representing this request.The following diagrams show the user experience and flow for a typical assignment interaction:

User assigns remote agent to work item

Agent's task status displayed in the Jira UI

Agent requests input from user

User selects "Respond in Chat" and provides further input to the Agent

Agent "working" task status displayed again in the Jira UI

Agent returns task in "completed" status — final task message is displayed in the Jira UI with prompt to draft a comment

User selects "Draft comment" and modifies content to their tastes

User posts comment on work item
After the task has reached a terminal state, Jira will cease polling for new updates for that task.
A task cannot be restarted after it reaches a terminal state. If the user reassigns the agent to the work item at a future date (or @mentions the agent again on a work item that the agent has already created a task for) a new message will be sent to the agent without a contextId.
The @mention flow is almost identical to the assignment flow described above, with the exception that the initial message sent to the remote agent is slightly different:
text part will indicate that the agent has been @mentioned in a comment by a userdata part will contain the id and body (in markdown) of the commentThere are two other important things to note:
We are also considering implementing support for users to initiate a chat session with your agent outside of a work item context. Stay tuned for updates!
If a task terminates in the rejected, canceled, or failed state, the user will be able to ask the agent to retry the task via chat. In the near future, we will also support a "Retry" button in the agent panel to retry the task.
In both situations, your agent will be sent a new message object with the same contextId as the terminated task. Your agent must create and return a new task object in response to this request: you must not re-use the existing task.
A user may also request cancellation of a task that is currently in a non-terminal state by pressing the red "stop" symbol on the right hand side of the agent panel.

Jira will send a cancellation request to your remote service using CancelTask. Your agent should attempt to cancel the task if possible, or return an error if the task is not in a cancellable state.
If a task is successfully canceled, Jira will stop polling for updates for that task. If a user attempts to retry the task, you must create a new task object (with a new taskId) to track this work — the canceled task must not be re-used.
In addition to prompting the user, remote agents can also fetch additional context using the method described in Authenticating requests from your agent to the Jira REST API. You may wish to fetch additional context such as attachments, additional work item fields, or linked work items.
It is strongly recommended to authenticate as the user when requesting additional context in this manner. This ensures your agent only considers data that the user has access to when working on the work item. See Authorization & tenancy considerations for details on safely handling this data.
By default, Jira uses polling to receive task updates from your agent — Jira periodically calls your agent's GetTask endpoint to check on progress. This works well for most use cases, but if your agent produces incremental output (for example, streaming text as it generates a response), you can opt in to streaming using Server-Sent Events (SSE). This allows Jira to display real-time progress to the user as your agent works.
Implementing streaming is optional. Agents that do not implement it will continue to work via polling.
To advertise streaming support, add streaming: true to your agent2Agent protocol block in the Forge manifest (see the rovo:agentConnector module reference for the full manifest schema):
1 2protocols: agent2Agent: jsonRpcTransport: endpoint: a2a-json-rpc-endpoint streaming: true
Once declared, Jira will send SendStreamingMessage requests to your agent instead of SendMessage requests, and will expect your agent to respond with an SSE stream.
SendStreamingMessageThe SendStreamingMessage method uses the same request body shape as SendMessage. The difference is in the response: instead of returning a single JSON object, your agent must respond with an SSE stream.
Your agent must respond with:
200 OKContent-Type: text/event-streamEach event in the stream must be formatted as a standard SSE data: field containing a JSON-RPC 2.0 response object. The result field of each response must be a StreamResponse object containing exactly one of:
| Field | Type | Description |
|---|---|---|
task | Task | The initial task object, returned as the first event in the stream |
statusUpdate | TaskStatusUpdateEvent | A status change for the task (e.g. working → completed) |
artifactUpdate | TaskArtifactUpdateEvent | An incremental chunk of an artifact being generated by the agent |
message | Message | A direct message response (for simple interactions that don't require task tracking) |
Stream lifecycle:
Task object (for work that will be tracked as a task) or a Message object (for simple one-shot responses).Task is returned first, subsequent events may be TaskStatusUpdateEvent or TaskArtifactUpdateEvent objects as the agent progresses.completed, failed, canceled, or rejected), or when a Message is returned.Example SSE stream for a task that completes successfully:
1 2data: { "jsonrpc": "2.0", "id": "1", "result": { "task": { "id": "task-123", "contextId": "ctx-456", "status": { "state": "working" }, "kind": "task" } } } data: { "jsonrpc": "2.0", "id": "1", "result": { "statusUpdate": { "taskId": "task-123", "contextId": "ctx-456", "status": { "state": "working" }, "message": { "role": "agent", "parts": [{ "kind": "text", "text": "Analysing the issue..." }] }, "kind": "status-update", "final": false } } } data: { "jsonrpc": "2.0", "id": "1", "result": { "statusUpdate": { "taskId": "task-123", "contextId": "ctx-456", "status": { "state": "completed" }, "message": { "role": "agent", "parts": [{ "kind": "text", "text": "Done! I've drafted a fix." }] }, "kind": "status-update", "final": true } } }
If Jira's connection to your agent drops while a task is still in progress, Jira may attempt to resubscribe using the SubscribeToTask method (see SubscribeToTask in the appendices). Your agent should respond with the current task state as the first event, followed by any subsequent updates.
Streaming requests are authenticated in the same way as non-streaming requests — Jira will include a Forge Invocation Token (FIT) in the Authorization header when opening the SSE connection. See Authenticating requests from Jira to your agent.
Aligning the context passed to your agent with Jira's permissions and tenancy model is critical for ensuring customer data is safeguarded. Please read this section carefully and ensure your remote agent conforms to these requirements.
You must ensure that your agent only reasons about data that the user who assigned them to a work item has access to. This ensures that a user cannot escalate their own permissions when working with your agent.
The simplest and most reliable way to implement this is to ensure that both of the following are true:
input-required state; and/orIf your agent must retain memory or otherwise cache customer data across contexts, you must ensure your agent's context scheme respects individual user permissions. Specifically:
Correct authorization logic in external systems that handle customer data is a strict Atlassian cloud security requirement. Failure to implement this correctly may result in a security incident, and your app being delisted from the Atlassian Marketplace.
Forge apps can surface various configuration experiences within Jira. These can be used to perform post-installation configuration steps required before the agent can action tasks, and also allow administrators or end-users to customise agent behaviour when working within certain contexts.
Configuration experiences in Jira are implemented as UI modules using one of Forge's UI technologies. We recommend using UI Kit for most agent configuration experiences.
Most remote agents will need to implement a post-installation configuration flow in order to map the customer's Jira tenant to the customer's tenant in the remote service. For example, a customer named "Acme" will need to be able to associate their Jira site acme.atlassian.net with the "Acme" organisation registered in your remote service. The installation trigger webhook will identify which Jira site your agent has been installed into, but this will typically not be sufficient to uniquely identify the customer in your domain model.
A tenant mapping experience is typically implemented as an admin page where Jira administrators can configure your agent. To automatically drop the user into your configuration experience after app installation, set the useAsConfig property on your admin page module to true.
A typical tenant mapping flow works as follows:
invokeRemote() bridge method to make a request (signed with a Forge Invocation Token) to your remote service, passing a signed installationId in the request body.jiraInstallation using the provided installationIdYou must sign the installationId passed during the tenant mapping redirect to prevent the user from tampering with the value.
Note that users will be able to interact with your agent as soon as it has been installed — possibly even before an administrator has completed the post-installation configuration step. If your agent receives a message from a Jira tenant that has not yet been configured, it should respond with a task in the auth-required state, with a message directing the user to ask an admin to complete the configuration. See JSON RPC Method Reference for details on the auth-required state.
Additionally, some agents may need to map individual user accounts from Jira to the account domain model in their remote service. This is typically required if your agent is required to act on behalf of a given user, as opposed to an agent acting independently on behalf of an organisation.
Account mapping flows can be implemented in a similar manner to tenant mapping, but the flow is initiated from a Jira personal settings page module instead of an admin page module, so that each end-user can map their own account.
Similar to tenant mapping, you must sign the accountId passed during account mapping to prevent tampering.
If your agent requires a user to map their accounts before executing a task, you should set the task status to auth-required with a message directing the user to the personal settings page registered by your app. See Generating a link to a settings page for details on generating a link to this page to provide to the user.
Your admin and personal settings pages may also allow users to configure other settings for tuning agent behaviour. You can use the invokeRemote() bridge method to send these settings to your remote service using a request securely signed with a FIT.
Example Forge manifest.yml for a remote agent. See the rovo:agentConnector module reference and the Manifest reference for full details.
1 2app: id: 324888fb-c374-44d3-aff5-2daa24721084 name: your-awesome-app modules: rovo:agentConnector: - key: your-awesome-agent name: Your Awesome Agent description: An awesome agent that you built icon: resource:agent-resources;icons/your-agent.svg productContexts: - jira protocols: agent2Agent: jsonRpcTransport: endpoint: a2a-json-rpc-endpoint trigger: - key: installed-trigger endpoint: installed-endpoint events: - avi:forge:installed:app jira:adminPage: - key: configuration-page resource: config-page title: Awesome Agent Configuration render: native resolver: endpoint: config-endpoint useAsConfig: true endpoint: - key: a2a-json-rpc-endpoint remote: agent-remote route: /a2a/json-rpc - key: installed-endpoint remote: agent-remote route: /atlassian/installed - key: config-endpoint remote: agent-remote route: /atlassian/config remotes: - key: agent-remote baseUrl: https://youragent.com operations: - compute - storage auth: appSystemToken: enabled: true appUserToken: enabled: true resources: - key: agent-resources path: static/agent permissions: scopes: - read:app-system-token - read:app-user-token - read:jira-work
| Property | Description |
|---|---|
app | Metadata about the Forge app being installed |
app.id | The Forge app's ID (a UUID) |
app.name | The Forge app's name |
app.ownerAccountId | ID of the Atlassian Account who created the Forge app |
app.version | The Forge app version |
context | An Atlassian Resource Identifier (ARI) identifying the site that the app has been installed into. The format is: ari:cloud:jira::site/${cloudId}. The cloud ID is a permanent identifier for the site that will not change under normal circumstances. |
environment | Metadata about the Forge app environment being installed |
environment.id | The environment's ID (a UUID) |
eventType | The name of the event. A single trigger module can consume multiple events, if desired. |
id | The ID of the installation record for the app into this site (a UUID). This is referred to as an installationId in some other contexts. The installation ID will cycle if the app is uninstalled and then reinstalled. |
installerAccountId | Atlassian Account ID of the user who is installing the Forge app |
Example:
1 2{ "app": { "id": "b9c0e1ec-3d22-4560-a650-34ff4155692c", "name": "agent-forge-app", "ownerAccountId": "557058:6ea56496-8c9b-4e0a-bc03-7412dedb3304", "version": "5.2.0" }, "context": "ari:cloud:jira::site/02cfe711-47c9-46f3-ae22-9af9259c75be", // "cloudId" of Jira site being installed into "environment": { "id": "f11e5c8c-4f17-4547-b236-dc0ffbfff13b" // ID of Forge app environment being installed }, "eventType": "avi:forge:installed:app", // event name "id": "4e874af6-799e-4236-b172-23e57f9e549e", // "installationId" of the installation record for your app into this site "installerAccountId": "557058:6ea56496-8c9b-4e0a-bc03-7412dedb3304" // account ID of the user installing the app }
jiraInstallations tableThough not shown in the table below, you will likely also need to store a mapping from the Jira installation to a "tenant" in your own tenancy model.
| Name | Type | Description |
|---|---|---|
cloudId | string | The unique identifier of the Jira site, needed to make API requests to Jira. This is the context property from the installation webhook payload. |
installationId | string | The unique identifier for the installation record of your app into this Jira site. If your app is uninstalled and then reinstalled, a new installationId is generated. This is the id property from the installation webhook payload. |
installerAccountId | string | The Atlassian account ID of the user who installed your app. Storing this is optional, but may be useful for audit purposes. This is the installerAccountId property from the installation webhook payload. |
baseUrl | string | The base URL of the Jira site (e.g. my-site.atlassian.net). Storing this is optional, but is useful for rendering links and displaying a human-recognisable name for the site. This is not included in the installation payload, but can be fetched after installation using the method described in Fetching the Jira base URL. |
You can fetch the base URL of a Jira site by calling the Server info API, which does not require authentication. You can call the REST API of a Jira site by passing the site's cloudId to Atlassian's API gateway:
1 2https://api.atlassian.com/ex/jira/${cloudId}/rest/api/3/serverInfo
The API will return a set of metadata about the Jira site. The site's base URL is included in the baseUrl property.
You can also retrieve a Jira site's cloudId by accessing the following resource:
1 2https://${subdomain}.atlassian.net/_edge/tenant_info
When performing a browser redirect between a Jira configuration screen and a companion configuration screen in your remote service for the purposes of tenant or account mapping, you will often need to pass one or more identifiers in the query string or body of the request. If left unprotected, a malicious end-user may tamper with these identifiers to forge illegitimate mappings to other customers' accounts.
To prevent this from happening, we strongly recommend signing or encrypting these parameters to ensure they have not been tampered with.
One way to achieve this is to embed secure parameters (e.g. installationId or accountId) in a JSON Web Token, then sign it with an HMAC generated using a secret shared between your Forge app and your remote service. The most common way to maintain a shared secret in Forge is to use an encrypted environment variable.
Jira page modules are accessible via special paths served within the customer's Jira site.
You can construct a link to a specific configuration page by inserting the relevant identifiers into one of the schemas described below:
| Module | Schema |
|---|---|
jira:adminPage with useAsConfig: true | {baseUrl}/jira/settings/apps/configure/{appId}/{envId} |
jira:adminPage without useAsConfig | {baseUrl}/jira/settings/apps/{appId}/{envId} |
jira:personalSettingsPage | {baseUrl}/jira/settings/personal/apps/{appId}/{envId} |
jira:projectSettingsPage | {baseUrl}/jira/x/projects/{projectKey}/settings/apps/{appId}/{envId} |
Where:
baseUrl — base URL of the Jira site, e.g. https://example.atlassian.netappId — the UUID portion of your Forge app ID. For example, if the id property of your app in your manifest is ari:cloud:ecosystem::app/cfff4a94-a7db-4c31-b842-292d00df6cce, the appId in the URL should be cfff4a94-a7db-4c31-b842-292d00df6cceenvId — ID of the Forge app environment installed into the siteprojectKey — the key of the Jira project being configuredRequests to your agent from Jira will have a Forge Invocation Token (FIT) passed in the Authorization header. Your remote agent must verify the FIT on all incoming requests using JWKS, as described in Verifying remote requests.
If your agent needs to make requests back to Jira's REST API, you can request for access tokens to be sent to your remote service by setting the auth.appSystemToken.enabled and/or the auth.appUserToken.enabled property on the remote entry in your manifest.
If set, every request from Jira to your agent will contain one or both of the following headers:
| Manifest property | Header | Value | When is it sent? |
|---|---|---|---|
remotes.auth.appSystemToken.enabled: true | x-forge-oauth-system | An access token that can be used to authenticate as your app's dedicated system user. Requests made using this token will be attributed to "App Name" in audit logs and the UI. | All requests to your remote service |
remotes.auth.appUserToken.enabled: true | x-forge-oauth-user | An access token that can be used to authenticate as the user who interacted with your agent from Jira. Requests made using this token will be attributed to the user in audit logs and the UI. | message and task requests |
Your agent can then make requests to Jira's APIs using these tokens as described in Calling Atlassian app APIs from a remote.
Both app user and app system tokens currently have a 4 hour TTL.
If your app is accessing resources on behalf of the user (such as fetching additional context for processing a task), you should use the appUserToken when making requests, as it will respect the user's configured permissions in Jira. The app's system user may have access to resources that the end user does not, so requesting resources using the appSystemToken may result in privilege escalation.
You should typically only make requests with the appSystemToken if you are:
See Authorization & tenancy considerations for more details.
The tokens described above are bound by the scopes defined in your Forge manifest, so you will need to add any scopes required by the APIs you intend to call. Customers will be presented with these scopes and will need to consent to their use when they install your app.
Each time you add new scopes to your app's manifest, you will need to redeploy your app. Your customer will then need to upgrade their app installation and consent to the new scopes before you will be able to make requests to the corresponding APIs. Your remote service will receive an upgrade event for each customer that has upgraded. If your agent cannot process a given task until the user has upgraded, it should respond with a task in the auth-required state.
The following method schemas and conventions are based on a subset of the A2A specification. Only the properties used in the schemas and examples below are currently used by Jira.
Your remote service must implement the following JSON RPC methods, accessible at the endpoint specified by the jsonRpcTransport property in your Forge manifest.
All messages and rich text fields are formatted in markdown.
SendMessageJira will call the SendMessage method when:
input-required task status)1 2{ "jsonrpc": "2.0", "id": $requestId, "method": "message/send", "params": { "message": { "kind": "message", "role": "user", "parts": [ { "kind": "text", "text": $message }, { "kind": "data", "data": $data } ], "messageId": $messageId } } }
Request:
1 2{ "jsonrpc": "2.0", "id": "03fbd406-dc47-472d-9c5c-03b6f2716fce", "method": "message/send", "params": { "message": { "kind": "message", "role": "user", "parts": [ { "kind": "text", "text": "A user has assigned you to a work item." }, { "kind": "data", "data": { "userAccountId": "22222", "agentAccountId": "11111", "issue": { "id": "21930", "fields": { "summary": "QA checkout flow updates", "description": "Perform a comprehensive QA review..." } } } } ], "messageId": "a198b5e2-342b-4159-b9e0-c063ba627a4c" } } }
Response:
1 2{ "jsonrpc": "2.0", "id": "03fbd406-dc47-472d-9c5c-03b6f2716fce", "result": { "id": "909aef32-059d-46d7-ade3-38fa4d2c5162", "contextId": "4bdcf71e-0441-4564-95a3-f1c50594b60c", "status": { "state": "working", "message": { "kind": "message", "role": "agent", "parts": [{ "kind": "text", "text": "Cursor is reviewing AW26-11." }], "messageId": "0fca37e8-80c3-43d3-bcf5-cb4be26f4df8", "taskId": "909aef32-059d-46d7-ade3-38fa4d2c5162", "contextId": "4bdcf71e-0441-4564-95a3-f1c50594b60c" }, "timestamp": "2025-01-01T12:00:00Z" }, "kind": "task" } }
Request:
1 2{ "jsonrpc": "2.0", "id": "03fbd406-dc47-472d-9c5c-03b6f2716fce", "method": "message/send", "params": { "message": { "kind": "message", "role": "user", "parts": [ { "kind": "text", "text": "A user has mentioned you in a comment." }, { "kind": "data", "data": { "userAccountId": "22222", "agentAccountId": "11111", "issue": { "id": "21930", "fields": { "summary": "QA checkout flow updates", "description": "Perform a comprehensive QA review..." } }, "comment": { "id": "91283", "body": "QA is showing that when a customer enters a valid discount code at checkout, it's not being reflected in the order summary or total. [@Cursor](~11111) can you analyze and suggest a fix?" } } } ], "messageId": "a198b5e2-342b-4159-b9e0-c063ba627a4c" } } }
Response:
1 2{ "jsonrpc": "2.0", "id": "03fbd406-dc47-472d-9c5c-03b6f2716fce", "result": { "id": "909aef32-059d-46d7-ade3-38fa4d2c5162", "contextId": "4bdcf71e-0441-4564-95a3-f1c50594b60c", "status": { "state": "working", "message": { "kind": "message", "role": "agent", "parts": [{ "kind": "text", "text": "Cursor is reviewing your comment." }], "messageId": "0fca37e8-80c3-43d3-bcf5-cb4be26f4df8", "taskId": "909aef32-059d-46d7-ade3-38fa4d2c5162", "contextId": "4bdcf71e-0441-4564-95a3-f1c50594b60c" }, "timestamp": "2025-01-01T12:00:00Z" }, "kind": "task" } }
input-required — exampleRequest:
1 2{ "jsonrpc": "2.0", "id": "2561267b-a71a-42f6-bbb1-fbcb30359b41", "method": "message/send", "params": { "message": { "kind": "message", "role": "user", "parts": [ { "kind": "text", "text": "A user has sent a message in the chat." }, { "kind": "data", "data": { "userAccountId": "22222", "agentAccountId": "11111", "issue": { "id": "21930" }, "chat": { "message": "The test credentials are username: testuser@example.com, password: Test1234!" } } } ], "contextId": "4bdcf71e-0441-4564-95a3-f1c50594b60c", "messageId": "d2c9e3f1-5a6b-7c8d-9e0f-1a2b3c4d5e6f" } } }
Response:
1 2{ "jsonrpc": "2.0", "id": "2561267b-a71a-42f6-bbb1-fbcb30359b41", "result": { "id": "909aef32-059d-46d7-ade3-38fa4d2c5162", "contextId": "4bdcf71e-0441-4564-95a3-f1c50594b60c", "status": { "state": "working", "message": { "kind": "message", "role": "agent", "parts": [{ "kind": "text", "text": "Thanks! Resuming QA review with the provided credentials." }], "messageId": "e3d4c5b6-a7b8-9c0d-1e2f-3a4b5c6d7e8f", "taskId": "909aef32-059d-46d7-ade3-38fa4d2c5162", "contextId": "4bdcf71e-0441-4564-95a3-f1c50594b60c" }, "timestamp": "2025-01-01T12:05:00Z" }, "kind": "task" } }
GetTaskJira will call GetTask to poll for updates on tasks that are in an active state.
1 2{ "jsonrpc": "2.0", "id": $requestId, "method": "tasks/get", "params": { "taskId": $taskId } }
Request:
1 2{ "jsonrpc": "2.0", "id": "b2c3d4e5-f6a7-8b9c-0d1e-2f3a4b5c6d7e", "method": "tasks/get", "params": { "taskId": "909aef32-059d-46d7-ade3-38fa4d2c5162" } }
Response (task in progress):
1 2{ "jsonrpc": "2.0", "id": "b2c3d4e5-f6a7-8b9c-0d1e-2f3a4b5c6d7e", "result": { "id": "909aef32-059d-46d7-ade3-38fa4d2c5162", "contextId": "4bdcf71e-0441-4564-95a3-f1c50594b60c", "status": { "state": "working", "message": { "kind": "message", "role": "agent", "parts": [{ "kind": "text", "text": "Cursor is running through the checkout flow test cases." }], "messageId": "f4e5d6c7-b8a9-0b1c-2d3e-4f5a6b7c8d9e", "taskId": "909aef32-059d-46d7-ade3-38fa4d2c5162", "contextId": "4bdcf71e-0441-4564-95a3-f1c50594b60c" }, "timestamp": "2025-01-01T12:10:00Z" }, "kind": "task" } }
Response (task completed):
1 2{ "jsonrpc": "2.0", "id": "b2c3d4e5-f6a7-8b9c-0d1e-2f3a4b5c6d7e", "result": { "id": "909aef32-059d-46d7-ade3-38fa4d2c5162", "contextId": "4bdcf71e-0441-4564-95a3-f1c50594b60c", "status": { "state": "completed", "message": { "kind": "message", "role": "agent", "parts": [{ "kind": "text", "text": "## QA Review Complete\n\nAll 12 checkout flow test cases passed. The discount code issue (AW26SAVE) has been reproduced and a root cause identified in `checkout/discountService.ts:142`. A fix has been drafted in PR #847." }], "messageId": "a1b2c3d4-e5f6-7a8b-9c0d-1e2f3a4b5c6d", "taskId": "909aef32-059d-46d7-ade3-38fa4d2c5162", "contextId": "4bdcf71e-0441-4564-95a3-f1c50594b60c" }, "timestamp": "2025-01-01T12:30:00Z" }, "kind": "task" } }
SendStreamingMessageSendStreamingMessage is used when your agent has declared streaming: true in its Forge manifest. It is invoked by Jira under the same circumstances as SendMessage, but your agent must respond with a Server-Sent Events (SSE) stream rather than a single JSON response.
The request body is identical to SendMessage. See Streaming (optional) for full details on implementing the SSE response.
SubscribeToTaskSubscribeToTask allows Jira to re-establish a streaming connection to an in-progress task if the original SSE connection was dropped. Your agent must respond with an SSE stream beginning with the current task state, followed by any subsequent updates.
| Field | Type | Required | Description |
|---|---|---|---|
jsonrpc | string | Yes | Must be "2.0" |
method | string | Yes | Must be "tasks/resubscribe" |
id | string or number | Yes | Request identifier |
params | object | Yes | |
params.id | string | Yes | The taskId to resubscribe to |
Your agent must return an SSE stream (same format as SendStreamingMessage), starting with the current Task object, followed by any pending TaskStatusUpdateEvent or TaskArtifactUpdateEvent events. If the task is already in a terminal state, return the task and close the stream immediately.
CancelTaskJira will call CancelTask when a user presses the cancel button on the agent panel for an active task.
1 2{ "jsonrpc": "2.0", "id": $requestId, "method": "tasks/cancel", "params": { "taskId": $taskId } }
Request:
1 2{ "jsonrpc": "2.0", "id": "f1a032e3-9d46-4464-a50e-70cf12ff86bd", "method": "tasks/cancel", "params": { "taskId": "909aef32-059d-46d7-ade3-38fa4d2c5162" } }
Response:
1 2{ "jsonrpc": "2.0", "id": "f1a032e3-9d46-4464-a50e-70cf12ff86bd", "result": { "id": "909aef32-059d-46d7-ade3-38fa4d2c5162", "contextId": "4bdcf71e-0441-4564-95a3-f1c50594b60c", "status": { "state": "canceled", "message": { "kind": "message", "role": "agent", "parts": [{ "kind": "text", "text": "Cursor canceled the task at the user's request." }], "messageId": "a199fa50-a320-4c6b-b610-ef2664c43f4e", "taskId": "909aef32-059d-46d7-ade3-38fa4d2c5162", "contextId": "4bdcf71e-0441-4564-95a3-f1c50594b60c" }, "timestamp": "2025-01-01T12:00:00Z" }, "kind": "task" } }
The following JSON RPC error codes from the A2A specification are supported.
| A2A Error Type | JSON-RPC Code | Notes |
|---|---|---|
TaskNotFoundError | -32001 | Only for GetTask |
TaskNotCancelableError | -32002 | Only for CancelTask |
UnsupportedOperationError | -32004 | Only for CancelTask |
Rate this page: